Infineon Technologies Industrial Drives
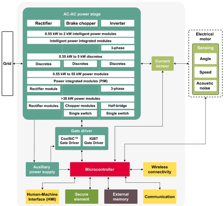
Infineon Industrial Drives offer a broad portfolio of efficient semiconductors optimized for motor drives. The designer can rely on Infineon intelligent power modules (IPMs) and discretes for smart designs in the low-power range. For medium-power drives, the Infineon EasyPIM™, EasyPACK™, and EconoPIM™ modules are the perfect match. Moving on to the high-power spectrum, EconoDUAL™ and PrimePACK™ are the solutions of choice. These are combined with the innovative .XT interconnection technology. PrimePACK modules can help designers overcome the overrating dilemma by extending the lifetime by raising thermal and power cycling capabilities.Industrial Drives
Highlights of the Infineon portfolio include the TRENCHSTOP™ IGBT7 modules, specifically tailored to the needs of drive applications. Ideal for general-purpose drive (GPD) applications, TRENCHSTOP IGBT7 devices improve power density, controllability, and overload capability in various proven packages for cost and time gains. For high-speed drives and inverter integration, the Infineon CoolSiC™ MOSFETs are an attractive solution as they reduce switching and conduction losses, especially under partial load conditions.
Complementing the Infineon power semiconductors are the Infineon gate driver ICs for silicon and silicon carbide (SiC) devices. Infineon's broad EiceDRIVER™ portfolio scales from basic to enhanced functionality. Customers can rely on the wide range of silicon MOSFETs for battery-powered applications like automotive brushless DC motors, including the Infineon OptiMOS™ family. To round out this offering and make a design ready for Industry 4.0, Infineon supports rising connectivity needs with iMOTION™, XMC™, and AURIX™ microcontrollers, complemented by OPTIGA™ Trust solutions for the highest security standards. These devices can be combined with sensors from the Infineon XENSIV™ family to bring more sensory intelligence to the design and enable innovative features such as predictive maintenance.
Industrial Drives System
Infineon Intelligent Power Modules (IPMs) are available in the CIPOS™ Mini and High-Performance CIPOS™ Maxi IPMs. The Infineon CIPOS Mini is a family of highly efficient intelligent power modules with a high power density with 4A to 30A rated products built into a single package platform. It integrates various power and control components to increase reliability and optimize PCB size and system costs. Utilizing multiple configurations, CIPOS Mini IPMs apply to the wide applications to control variable speed drives, such as air conditioners, washing machines, refrigerators, vacuum cleaners, compressors, and industrial drives up to 3kW.
Infineon Discretes come in the TRENCHSTOP™ IGBT7 in a TO-247 package. This device is a hard-switching 650V, 50A discrete with a soft EC7 diode inside. This price performance-optimized range has exceptional controllability for the better EMI while switching losses are lower than the former technologies. The hard-switching 1200V, 40A TRENCHSTOP IGBT7 S7 discrete also comes in a TO-247 package with the EC7 diode inside. It offers a low VCEsat to achieve a very low conduction loss in target applications. The co-packed very soft and fast emitter-controlled diode helps minimize switching losses, contributing to overall low total losses. The CoolSiC™ 1200V, 30mΩ SiC MOSFET in a D2PAK-7L (TO-263-7) package is built on a state-of-the-art trench semiconductor process optimized to combine performance with reliability in operation. The low power losses of CoolSiC technology, combined with 1200V optimized SMD package and XT interconnection technology. This feature enables top efficiency and passive cooling potential in applications such as drives, chargers, and industrial powers supplies.
Infineon Power Modules include the EasyPIM™, EconoPACK™+, EconoDUAL™ 3, PrimePACK™, and CoolSiC™ MOSFETs in Easy 1 and 2B housing. The EasyPIM™ 1200V TRENCHSTOP™ IGBT7 is based on micro-patter trenches technology. The 1200V TRENCHSTOP™ IGBT7 and EC7 diode offer strongly reduced losses and high levels of controllability. The EconoPACK™+ D-series is the next evolution step in reliability and power density for advanced inverter designs. EconoPACK + meets the demand for compact inverter designs, flexibility, and optimized electrical performance at the highest levels of reliability. The EconoDUAL 3 is a half-bridge for medium power. These modules are available with TRENCHSTOP IGBT7 generation, extending the 1200V portfolio from 300A to 900A. The PrimePACK IGBT modules are half-bridge, and chopper modules with internal NTC offer a specially optimized concept for integrating modern converters. The most important benefits include high reliability and lifetime demands, improved thermal properties, low stray inductance, a wide range of operating temperatures, and Infineon's 1200V and 1700V TRENCHSTOP technology. The power modules with CoolSiC MOSFET open up additional opportunities for inverter designers to realize never before seen levels of efficiency and power density. In addition, Silicon Carbide (SiC) is tailored to application needs by different available topologies from 45mΩ to 2mΩ RDS(on).
Infineon Gate Drivers come in the EiceDRIVER™ X3 Compact and EiceDRIVER™ X3 Enhanced families. The EiceDRIVER™ X3 Compact isolated gate driver family includes the X3 Compact 1ED31xx family. This family comes with a Miller clamp or separate output function. The active Miller clamp function is highly recommended for SiC MOSFET 0V turn-off. Up to 14A output current, 200kV/µs CMTI, seven ns max. propagation delay matching, 40V max output supply voltage. The integrated filters reduce the need for external filters. The EiceDRIVER X3 Enhanced isolated gate driver portfolio includes the X3 Analog 1ED34xx and X3 Digital 1ED38xx families. These come with DESAT, Miller clamp, Soft-off, and I2C configurability. This highly-flexible gate driver family offers a wide range of configurable features and monitoring options. This feature enables innovative use cases, such as predictive maintenance.
Infineon Microcontrollers are 32-bit XMC™ industrial microcontroller Arm® Cortex®-M with focus on low-cost embedded control applications. The XMC1000 is the preferred choice for bringing traditional 32-bit designs to the next level. This microcontroller addresses a broad application spectrum from typical 32-bit applications up to digital power conversion and even field-oriented motor control. The XMC1300 family can integrate all the control and analog interface functions required for sensorless Field-Oriented Control (FOC), brushless (BLDC), brushed DC, and PMSM motors.
Infineon Secure Element devices include OPTIGA™ embedded security solutions. Infineon's OPTIGA™ family of security solutions is designed for easy integration into embedded systems to protect information and devices' confidentiality, integrity, and authenticity. These hardware-based security solutions scale from basic authentication chips to sophisticated implementations. The OPTIGA Trust family includes turnkey products for smaller platforms and programmable solutions, while OPTIGA TPM (Trusted Platform Module) products are ideal for embedded PC, mobile, and computing applications. All OPTIGA TPM products comply with the Trusted Computing Group (TCG) standards.
Infineon Current Sensors includes the XENSIV™ TLE4972-AE35S5 magnetic coreless current sensor in a leaded TDSO-16 package. It provides an analog sensor signal proportional to the measured current and two fast overcurrent detection pins. Due to its differential measurement principle, it is robust against stray fields and suited for current measurements in EMC-prone environments, e.g., in-phase current sensing in a motor application. The Infineon TLE4972 current sensor is qualified according to AEC Q100 and ISO 26262 Safety Element out of Context for safety requirements up to ASIL B. This requirement is done to support safety-critical applications like traction inverters and battery-main switches.
Infineon Development Tools and Reference Designs come with several tools and designs to help the engineer find solutions for motor drive requirements. Infineon EVAL-M5-IMZ120R-SIC and EVAL-M5-E1B1245N-SIC are 3-phase inverter boards for motor drive applications implemented with our CoolSiC™ MOSFETs. A control board equipped with the M5 32-pin interface connector, such as the XMC Drive Card 4400, can be used for operating. Jointly these feature and demonstrate usage of Silicon Carbide MOSFETs in this application. The EVAL-M5-IMZ120R-SIC, the inverter, uses TO247 packages, and the EVAL-M5-E1B1245N-SIC uses an Easy1B package.
The EVAL-M1-IM828-A features IM828-XCC, one of the CIPOS™ Maxi product family, which combines six 1200V CoolSiC MOSFETs with an optimized 6-channel SOI gate driver. It is optimized for industrial applications like power factor correction of heating, ventilation air conditioning (HVAC), fan motors, pumps, and motor drives. The EVAL-M1-IM828-A was developed to support customers during the first steps of applications with CIPOS Maxi IPM. Combined with control-boards equipped with the M1 20pin interface connector, like EVAL-M1-101T, demonstrates our CIPOS Maxi SiC IPM technology for motor drive.
The reference design REF-22K-GPD-INV-EASY3B is an industrial motor drive for three-phase 400V AC grids and has a nominal power of 22kW. This Reference Design is a general-purpose drive developed for applications like pumps, fans, compressors, conveyor belts. The design looks and feels like a typical drive and includes an EMI filter, a pre-charge and capacitor bank, isolated power supplies, a power module, controls, and a heat sink with a fan. It can be operated directly on a three-phase grid, enabling a fast evaluation of our technologies such as IGBT7, gate driver, current sensor, and control technologies in one system, providing a one-stop solution.
The XENSIV™ PAS CO2 Sensor2Go Evaluation Kit has been developed to enable the fast and easy evaluation of Infineon's revolutionary Photo Acoustic Spectroscopy (PAS) CO2 sensor. The Sensor2Go Evaluation Kit can be used in combination with the PAS CO2 Mini Evaluation Board.
IGBT7 Technology Features
Infineon IGBT7 Technology meets the unique and specific requirements of motor drive systems. With the right IGBT technology, it is possible to create better-positioned modules to address these needs. This approach Infineon has taken with this generation of IGBT technology (IGBT7). At the chip level, the IGBT7 uses micro-pattern trenches (MPT), the structure of which contributes significantly to reducing forward voltage and increased conductivity in the drift zone. For applications with a moderate switching frequency, such as motor drives, the IGBT7 significantly reduces previous generations' losses.
Silicon Carbide Solutions
Infineon CoolSiC™ MOSFETs provide a solution for the increased demand for servo motors. These devices' ability to combine precise motion control with high torque levels makes them perfect for automation and robotics. Using its manufacturing expertise and long experience, Infineon has developed a SiC trench technology that offers higher performance than the IGBT but with comparable robustness. Infineon's CoolSiC MOSFETs also address potential problems inherent in SiC devices, such as unwanted capacitive turn-on.
Additional Resources
- Presentation - We Drive Efficiency In Drives - Our Expertise For Your Optimal Drive Systems
- Article - Power Semiconductors The Key Component For Motor Inverters
- Article - SiC MOSFETs For Bridge Topologies In Three-Phase Power Conversion
- Article - TRENCHSTOP™ IGBT7: The Right Fit For Industrial Drives
- White Paper - CoolSiC™ – The Perfect Solution For Servo Drives
- White Paper - The Changing Face of Industrial Drives
